The dbSpaces COBOL server provides users, application developers and IT managers with the ability to access and maintain COBOL data using SQL,
making the data available to a wide range of BI and Reporting applications through the
dbSpaces ODBC and JDBC APIs.
The dbSpaces COBOL server also allows noSQL access when using the available dbSpaces noSQL API's; C++and Java.
Your COBOL applications can access your *existing COBOL data using the dbSpaces COBOL file handler. New or existing COBOL applications can also access other data Sources such as Oracle or SQL server data if the Data Orchestration add-on is available.
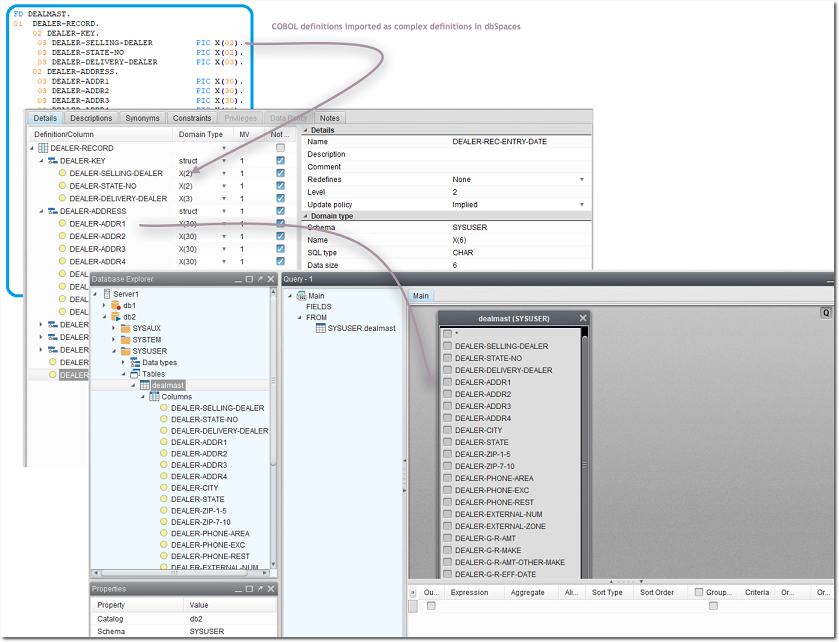
Existing COBOL data can be easily *imported using the dbSpaces Data Source Import wizard. Once imported you can immediately start querying your COBOL data using SQL.
* You will need access to the COBOL file control and file definitions.

With dbSpaces COBOL you can easily:
- Create Schemas
- Create Tables that can contain Multiple row definitions, Structures and Arrays
- Create Indexes
- Create Relations
- Create Views
- Create Materialized Views (requires the Advanced Services add-on)
- Create Synonyms
- Create Comments
- Create and execute Java (SQLJ) and Native based Stored Procedures
- Create standard database Security of Roles and Privileges
The dbSpaces Studio is also available to the dbSpaces COBOL server providing a GUI interface to maintain your COBOL data.
ADDONS
The dbSpaces COBOL Server features can be expanded using Addons from dbSpaces and third party vendors.
For example there are addons such as:
- Data masking using Data Sensitivity addon.
- Data usage and retention policies can be implemented using the Data Policy addon.
- Fine grain Security can be added using the Hippocratic Security addon.
- Create and Execute events and Alerts using the Events + Alerts addon.
- Access other data sources such as Oracle or SQL Server using the Data Orchestration addon.