COBOL MODERNIZATION
Using dbSpaces Virtual Database Technology Micro Focus COBOL, AcuCOBOL and Net COBOL users and developers can use Report Writers, Business Intelligence and Web development tools to access all of their COBOL data in real-time using ODBC and JDBC.
Users no longer need to perform the time consuming and expensive exercise of exporting their data to ASCII files and then loading them into Excel, Microsoft Access or SQL Server.
The dbSpaces CORE server allows existing COBOL applications to run unmodified and access their data stored in either COBOL files (including support for EBCDIC) OR any SQL/noSQL database such as Oracle or MongoDB using standard READ/WRITE and other COBOL verbs avoiding the huge costs and risks involved in manually changing source code.
dbSpaces provides support for record locking, transactions and replication. Additionally dbSpaces can also support a multi-company environment that uses multiple COBOL Files.
The dbSpaces COBOL file handler which is used by the Micro Focus COBOL, AcuCOBOL and Net COBOL run-times allow COBOL applications to seperated from their data by allowing them to run elsewhere on the network to providing a multi-tier environment.
For example, you could leave your data on your Unix/Linux server and run your COBOL applications on Windows workstations. Or you could leave your COBOL applications running on your Unix/Linux server and access your data in SQL Server running on a Windows server. It is your choice.

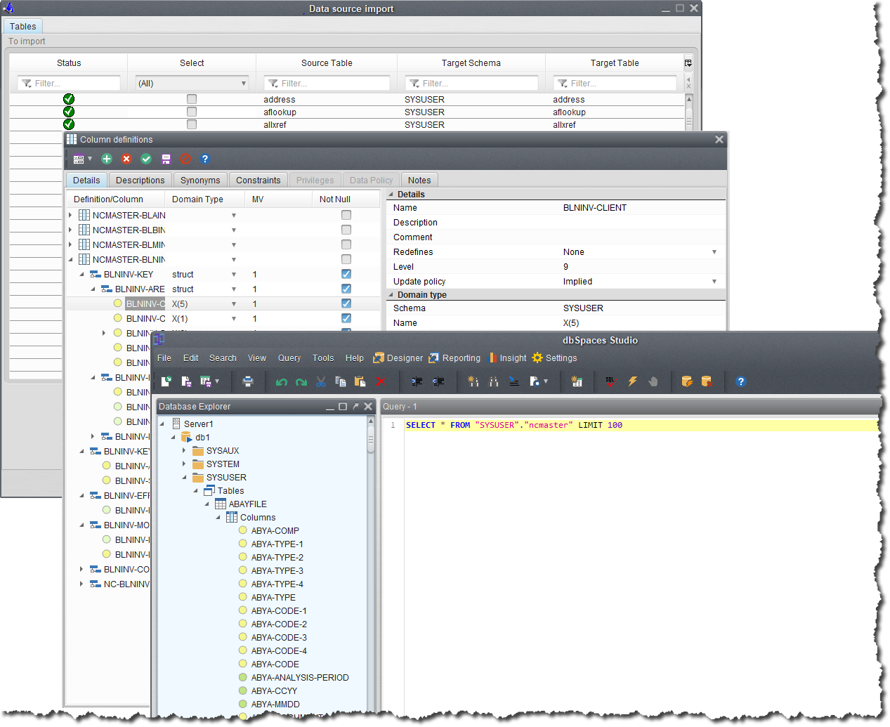
dbSpaces does not require any complex time consuming data mapping, it is all automated using either the available Import Wizard or a user based SQL script. Existing customers with an average of 250 COBOL files have completed the setup process in under 10 minutes. If data transformation is requried for data such as dates, simply add a column trigger containing your logic for transformation.

With the high performance of the dbSpaces CORE server, COBOL looks and feels just like a standard relational database including having features such as synonyms, views and stored procedures.
If you require to-update your COBOL data using your ODBC or JDBC applications then dbSpaces can be configured to provide this functionality.
Data security is important, dbSpaces allows security to be setup using stanadrd database privileges to prevent unauthorized access to data by users all the way down to column level. If you require more advanced security then the Hippocratic Security add-on can be purchased..
Optionally you can even integrate other data sources into dbSpaces. So now, not only can you report against your COBOL data, you can report against all of your enterprise data.